How disputes work
Last updated: February 18, 2026
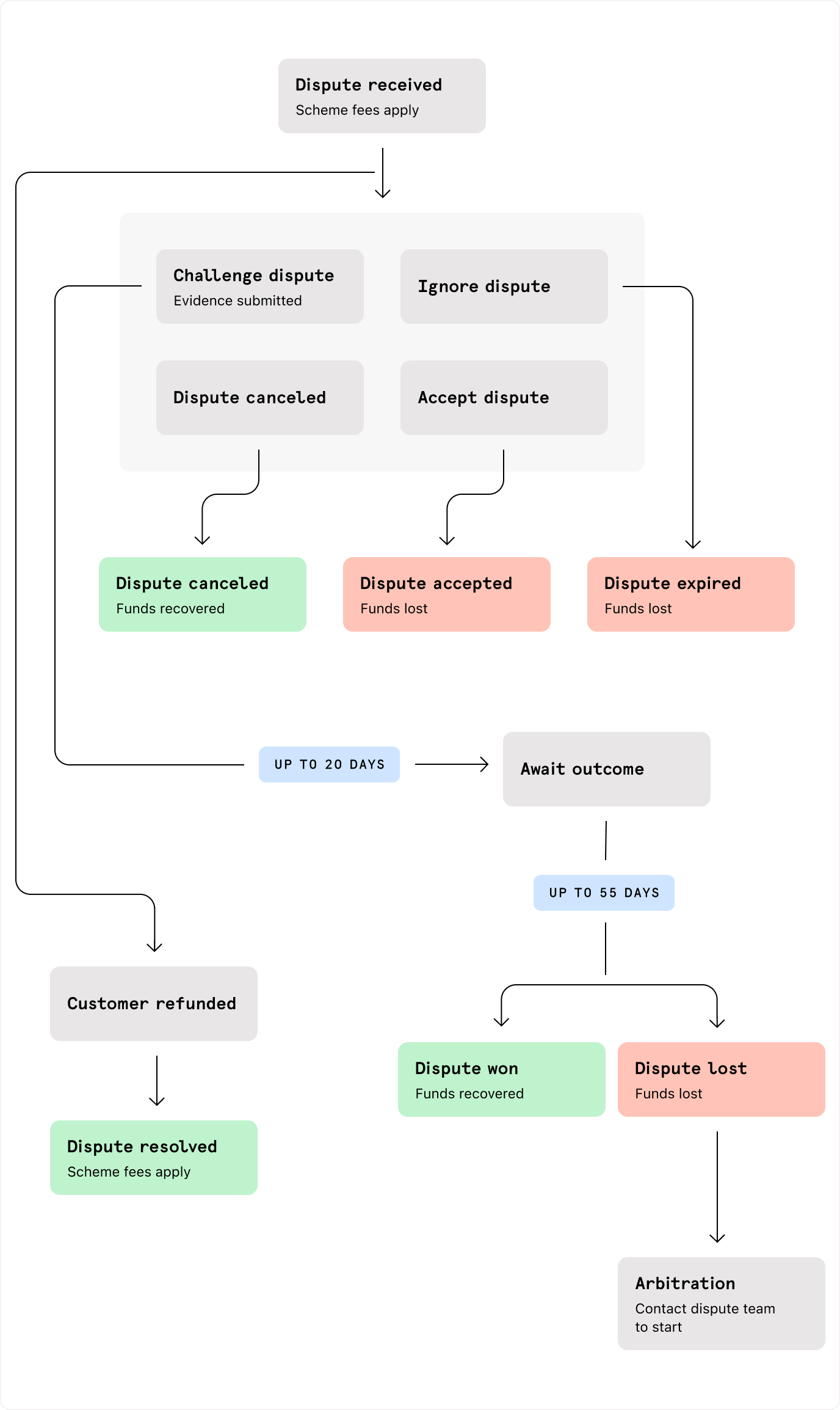
The dispute process begins when a transaction is questioned by the cardholder. It then goes through a number of stages before it is resolved. The process differs slightly depending on the card scheme, but all disputes follow a similar pattern.
The customer’s bank (the issuer) creates a formal dispute and assigns it a chargeback code, which describes why they are reversing the payment.
Once the dispute is issued, the disputed amount, and a separate dispute fee, will be immediately deducted from your account.
Information
The issuer has 120 days from the date on which the goods or services were, or should have been, provided to raise the dispute. Generally, this can be no more than 540 days from the date of the transaction.
- If you’ve already refunded the customer, we will automatically defend against the dispute by sending the issuer the refund information.
- If you haven't refunded the customer, you need to decide how to respond to the dispute (go to stage 2).
- If you've partially refunded the customer, you still need to respond to the part of the dispute that covers the unrefunded amount. Once you've accepted or challenged that part of the dispute, we will send the evidence of your partial refund to the issuer.
Information
The issuer can cancel a dispute (for instance, because the reason code given was incorrect) at any time before you submit evidence. The dispute ends and you will be repaid the disputed amount (but not any dispute-related fees). However, the issuer may submit a new dispute for the same transaction with the corrected information, and you will need to respond to this like any other dispute.
These are the statuses and webhooks associated with this stage.
| Event | API status | Webhook | Chargeback code |
|---|---|---|---|
You've already refunded the customer, so we automatically submitted the relevant evidence and resolved the dispute for you. |
|
| |
You’ve received a dispute and you need to submit evidence if you want to defend against it. |
|
| |
The issuer has canceled the dispute. |
|
|
You now need to decide how you want to respond to the dispute.
- Accept – If you agree with the dispute and the specific reason given, you should accept the dispute.
- Challenge – If you want to defend against the dispute, you will need to submit evidence to make your case.
- Ignore – If you ignore the dispute, it will expire after a certain amount of time and you will not then be able to respond to it.
To challenge a dispute, submit all the relevant evidence to us and we will send it on to the issuer. Each scheme has a different timeframe in which you need to respond, but it's best to respond as soon as possible.
You must submit your dispute evidence within the timeframe specified by the scheme
Information
If you challenge a Maestro dispute, the issuer may take the dispute directly to arbitration. If they do, you cannot cancel the dispute and you may be liable for scheme fees if you lose arbitration.
The evidence you need to provide depends on the reason for the dispute. See our responding to disputes guide to learn more.
You can submit evidence through the Dashboard, or with our API.
Note
Ensure you uploaded all of the required documents before you submit. You cannot add or edit documents after submission.
These are the statuses and webhooks associated with this stage.
| Event | API status | Webhook | Chargeback code |
|---|---|---|---|
You’ve submitted your evidence and the issuer is now reviewing it. |
|
| |
You have accepted the dispute. |
| n/a | |
You’ve ignored the dispute and it has expired. You can no longer accept or defend against it. |
|
|
Once you've submitted your evidence, the issuer will review it and decide whether to accept or decline liability for the disputed amount.
They may take up to 55 days to get back to you with their decision.
- Dispute won – If the issuer is satisfied with the evidence you've provided, you win the dispute and the disputed amount will be returned to your account.
- Dispute lost – If the issuer is not satisfied with your evidence, you lose the dispute. You can take your case to arbitration if you want to argue your case further.
Information
Dispute outcomes can be partial, meaning you only recover part of the disputed amount.
These are the statuses and webhooks associated with this stage.
| Event | API status | Webhook | Chargeback code |
|---|---|---|---|
The issuer has accepted your evidence, and you have won the dispute. |
|
| |
The issuer is not satisfied with your evidence, and you have lost the dispute. |
|
|
If you lose a dispute and disagree with the outcome, you can escalate the case to arbitration.
You can submit additional evidence during arbitration to prove that either:
- The dispute is resolved
- The issuer’s argument for rejecting your case is invalid
Note
You cannot submit additional evidence for Visa fraud or authorization disputes that are escalated to arbitration.
Before you escalate to arbitration, consider that arbitrations may:
- Incur a significant cost to pursue
- Take a significant amount of time to resolve
- Result in a partial ruling, where you only recover a portion of the disputed amount
To escalate a lost dispute to arbitration, contact the Disputes Team or use the Disputes API.
Information
You must escalate to arbitration within 10 days of losing the dispute, or within 5 days for lost Visa allocation disputes.
If you use the Disputes API and choose to submit evidence to support arbitration, you must:
- Upload the evidence files using the Upload a file endpoint and set
purposetoarbitration_evidence. - Submit the evidence files using the Provide dispute evidence endpoint and provide one or more of the following fields:
| Field | Description |
|---|---|
| A list of files containing supporting documents to support an escalation to arbitration. Evidence will not undergo any further internal checks. You may incur additional filing and review fees. |
| A brief text description of the files provided in |
| A list of files containing additional supporting documents for internal review. If the documents are approved, the associated dispute is escalated to arbitration. |
| A brief text description of the files provided in |
- Submit the evidence using the Submit dispute arbitration evidence endpoint.
These are the statuses and webhooks associated with this stage.
| Event | Status | Webhook | Chargeback code |
|---|---|---|---|
You have submitted evidence for arbitration before sending the arbitration to the scheme. |
| Not applicable | |
You have escalated your case to arbitration with the issuer and/or scheme. |
|
| |
The scheme has decided the case in your favor. |
|
| |
The scheme has decided the case in the issuer’s favor. |
|
|
The issuer may submit a request for information (RFI) for a specific transaction. This is also referred to as a retrieval request or soft chargeback.
They may do this before raising a formal dispute, or use it instead of a dispute if they can no longer raise one because too much time has passed since the transaction. No money is taken from your account at this stage.
You should provide the requested information to the issuer as quickly as possible. And, if you think the transaction being questioned is not valid, it's best to refund the customer to avoid the potential of a formal dispute being raised.
Information
Regardless of how you choose to respond, it’s a good idea to contact the customer first, to find out why they are requesting more information about the transaction.
Note
For American Express transactions, failure to respond quickly to a request for information may result in a chargeback.
- Matter resolved – If the issuer accepts your information, the matter is resolved. You do not need to do anything else.
- Formal dispute begins – If you fail to respond to the request in time, or the issuer deems your information insufficient, the issuer may start a formal dispute (if they are within the time limit).
These are the statuses and webhooks associated with this stage.
| Event | API status | Webhook | Chargeback code |
|---|---|---|---|
You’ve received a request for more information. | Our API does not currently return retrieval requests. | n/a |
The number of days you have to respond at each stage of the dispute process varies between schemes. The following table displays the defense timeframes for each dispute stage:
Information
These timelines are a limit. We recommend that you act as quickly as possible at each stage.
| Scheme | RFI response timeframe | Evidence submission timeframe | Arbitration timeframe |
|---|---|---|---|
American Express | 20 days1, 2 | 10 days3 | For information about dealing with arbitrations, contact our Dispute Team.4 |
Cartes Bancaires | – | 20 days3 | Not available |
Diners / Discover | – | 20 days3 | For information about dealing with arbitrations, contact our Dispute Team.4 |
JCB | – | 20 days3 | |
JCB domestic | – | 7 days3 | |
Maestro | – | 20 days3 | |
Mastercard | Optional | 20 days3 | |
Visa | Optional | 20 days3 |
Note
Cartes Bancaires chargebacks with reason code 45 (Fraud – Disputed transaction) are not defendable.
- 1 From the date you received the request.
- 2 Failure to respond to a retrieval request within this timeframe may result in a formal dispute.
- 3 From the date you received the dispute.
- 4 You have five days to contact our Disputes Team at disputes@checkout.com if you want to take your case to arbitration.
If you use a third-party acquirer to process your payments, but manage your disputes with us, the time you have to respond is shorter, because we need to work with your acquirer to submit the evidence.
| Acquirer | Scheme | Evidence submission timeframe |
|---|---|---|
Mashreq | Visa | 10 days |
Mastercard | 10 days | |
Worldpay | Visa | 10 days |
Mastercard | 10 days | |
American Express | 10 days | |
Discover | 10 days |